KWDB Playground | 交互式课程平台
轻量级交互式
学习与演示环境
在几分钟内完成从零到一的体验。内置环境隔离机制,支持浏览课程、启动容器环境、执行 Shell 和 SQL 命令,开箱即用。
curl -fsSL https://kwdb.tech/playground.sh | bash安装完成后,执行
kwdb-playground start 即可在浏览器中访问。kwdb-playground
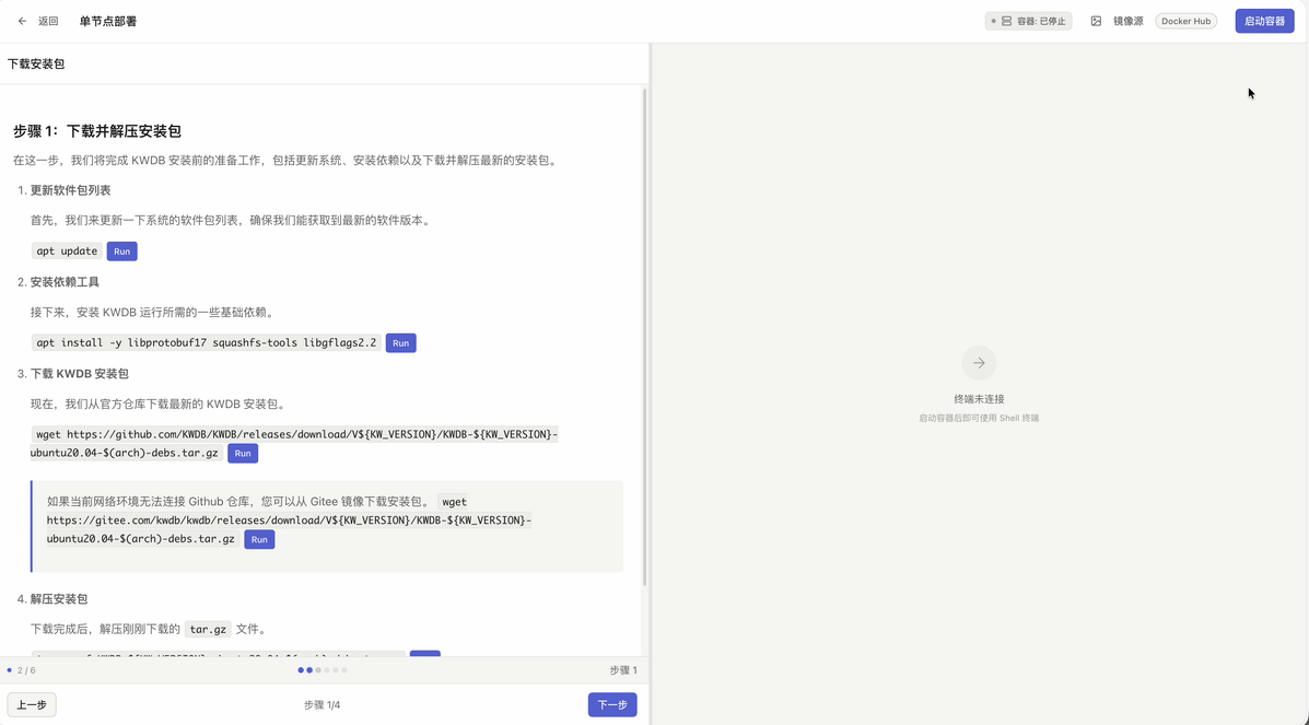
加载资源中 / 加载失败KWDB Playground Shell Terminal Demo

加载资源中 / 加载失败KWDB Playground SQL Terminal Demo

加载资源中 / 加载失败KWDB Playground Courses List

加载资源中 / 加载失败KWDB Playground Home

什么是 KWDB Playground?
KWDB Playground 是一个开源代理系统,帮助您在浏览器中快速建立安全的终端交互环境进行教学与演示。
开箱即用
提供浏览器内的 Web 终端环境。免除本地复杂依赖与环境配置,一键开启您的学习或展示之旅。
多模式终端引擎
针对不同类型的课程需求,内置完整的 Shell 终端与专属 SQL 交互面板,左侧大纲右侧实操,体验无缝衔接。
环境完全隔离
底层基于 Docker 容器化技术。每个访客被分配独立环境,用完即焚,完全杜绝系统污染。
支持多会话管理
原生支持保存学习进度,随时暂停/恢复环境状态。即便意外关闭网页,您的实验进度依然保留。
智能镜像加速
集成了多源 Docker 镜像拉取策略并自带网络连通性测试。系统会自动测速并优选最快的通道拉取环境。
跨平台支持
客户端仅需现代浏览器即可接入。服务端支持在 macOS, Linux, 以及 Windows 上轻量化部署。